Wiki Home Windows boot issues Fix randomly rebooting clients
Fix randomly rebooting clients
2024-03-31
fix, random, reboot
The following provides instructions for resolving random reboot issues on CCBoot client PCs caused by scheduled tasks and version mismatches, as well as optimizing client cache settings for stable performance.
- When you have installed many applications on the image, they tend to have some scheduled task created on the OS. This sometimes causes the client to restart without any blue screen. Here is how you can fix it. Here we have Windows 10 clients.
- Before continuing this, put one client on super client and then boot.
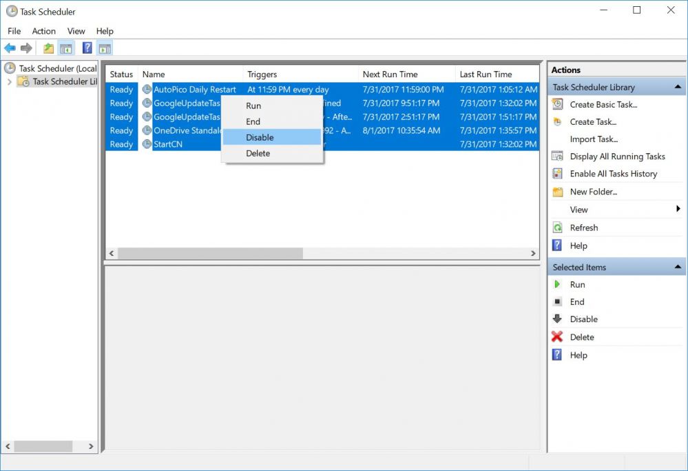
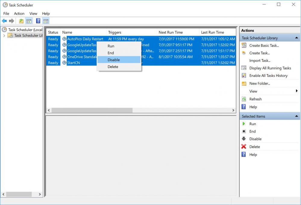
- Open "Task Scheduler" from the control panel (Figure 1).
Figure 1
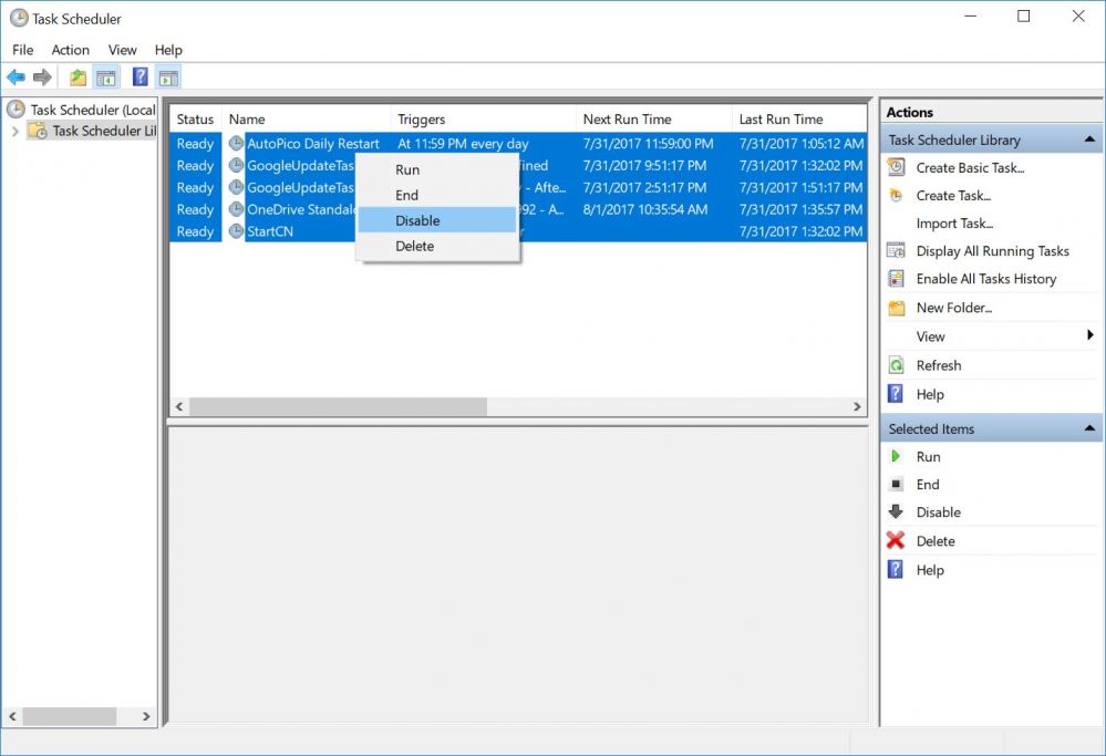
- Click "Task Schedule Library", on the middle select the unwanted schedules (Figure 2).
Figure 2
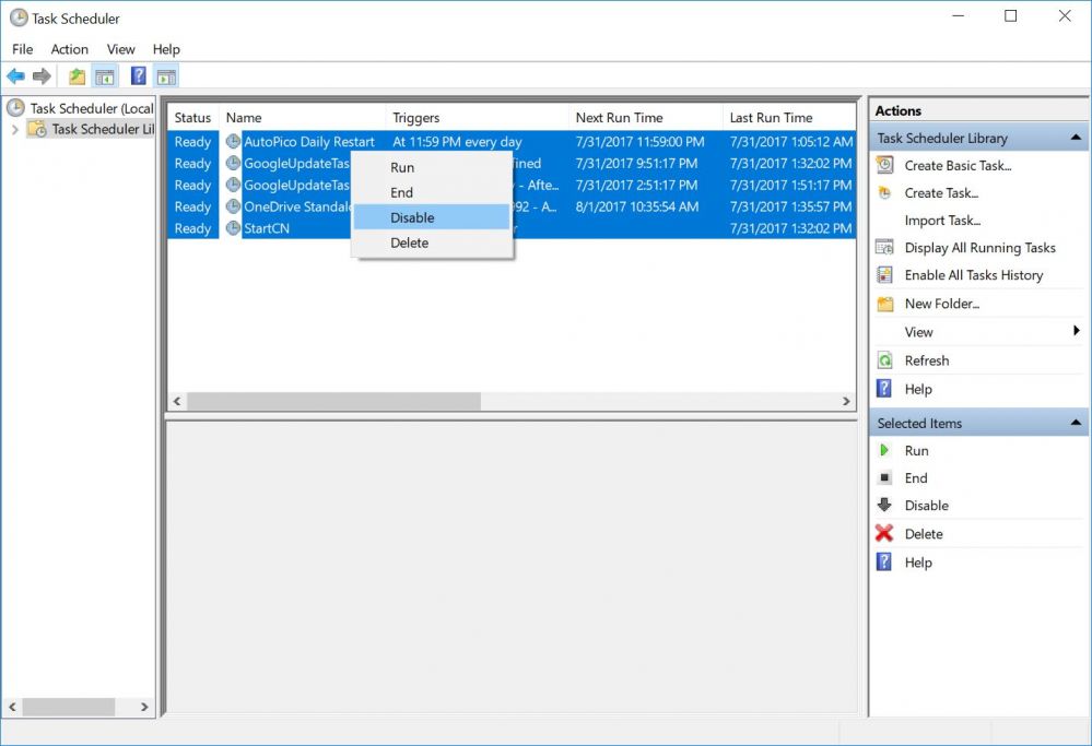
- Right click, then click "Disable" option (Figure 3).
Figure 3
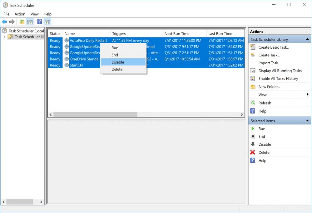
- Now the status for the schedules will change to "Disabled" (Figure 4).
Figure 4
- Turn off the client, then disable the super client and then save the changes.
- After the above is done, you will not experience any random reboots.
Another cause of CCBoot client PCs random reboot is not the same version of CCBoot server and client.
To fix this issue just upgrade the CCBoot server and client and make sure they are the same version.
Some user sets too much client cache, such as "Auto" or 4096 Mb, a setting of too much client cache could result in unstable client PCs performance.
Client cache with 512MB to 1024MB was good enough.
In case if you have Dell PCs and you installed any Dell services your PCs can randomly reboot each 8-15 min, or delete these services or create a new image, because these services can cause disconnects of iSCSI protocol.



